Carousel

Value Stream Mapping diagram

Visio shapes stencil and template
for Microsoft ® Visio ® 2013/2016/2019/2021/2024/Microsoft 365 Visio Online Plan 2

Value Stream Mapping diagrams

Value Stream Mapping is a technique used within business and industry to analyze and design material and information flows. A full description may be found at Wikipedia article on Value Stream Mapping.

34 shapes in 1 stencil (1 metric and 1 in US units, both in Visio VSSX format) contains for creating Value Stream Map diagrams very quickly within Microsoft Visio, ideal for illustrations, presentations and management overviews.
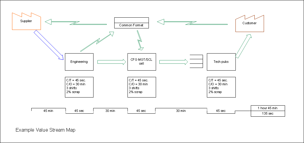
The template controls routing of connectors. The timeline segment shapes just snap together, double click the shape to edit the time. The Timeline total shape has two time edit sections, select the area then use the text tool to edit the time totals.



This example drawing was created using these shapes in Microsoft Visio.

Double-click image to see it full size (in new window)



Value Stream diagram example




Download a free trial containing some sample demonstration shapes

A zip file containing sample stencils in VSSX format.

ZIP file containing stencils in Visio VSSX format to be used for Visio 2013/2016/2019/2021/2024 and Online Plan 2.

Downloadvalue_stream_map_sampler.zip updated: 15th January 2026 size: 31 KB


ZIP file instructions

The _M version of the shapes is Metric, the _U version is US units (inches).


This software works with:

  • Microsoft Visio 2013/2016/2019/2021/2024 (any version, Standard or Professional)
  • Microsoft 365 Visio Online Plan 2

Buy

To purchase an instant download 24 hours per day please use the Buy Now button below to go to our buy pages which are all hosted on secure servers at our eCommerce provider, PayPro Global. You can order by credit or debit card, electronic funds transfer, bank debit, wire transfer, money order, PayPal, or via telephone, fax, or by post. The online purchase process normally takes just 5 to 10 minutes.
Prices are shown below and you can save money with volume discounts and bundles. All prices are exclusive of local taxes where applicable. There are no hidden extras, no delivery charges, subscriptions, annual fees or similar.
Use the Buy Now buttons for full international pricing.
You will receive an email containing a download link and registration key. These will take you to a web page where you can download the software.

Value Stream Maps for Visio

  • Stencils: 1
  • Shapes: 34
  • Download size: 141.9 KB

US$ 15.00

  • Save money with multiple licenses. The 10-user license comes with free updates for 3 years.

    Value Stream Maps for Visio - 3 user license

    US$ 42.00

    Value Stream Maps for Visio - 5 user license

    US$ 67.50

    Value Stream Maps for Visio - 10 user license

    US$ 124.50

  • Site licenses. All educational and commercial site licenses come with free updates for 3 years.

    Value Stream Maps for Visio - Educational/Academic Site License

    US$ 225.00

    Value Stream Maps for Visio - Commercial Site License

    US$ 450.00

Information on Educational and Commercial Site licenses.



The stencil

Value Stream Mapping stencil

Value Stream Mapping stencil